テストレポートを解析する
FSTraceではこのテストレポートを解析することで、すべての関数の処理時間やカバレッジなどを自動で解析・表示します。ここではそのための操作について説明します。
CONTENTS
2. 解析前の解析後の違い
テストポイントの色
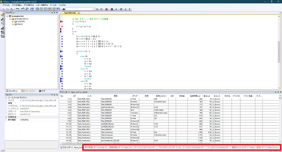
テストレポートの解析を行うと、テストポイントの文字列の色が変化し、
通過した/していない場所がわかりやすく表示されます。
またテストポイントマーカーは、複数のテストポイントの通過状態にって以下のような色で表現されます。
| 色 | 詳細 |
|---|---|
![]() |
未通過のテストポイント(FSBuilder の場合は常に赤)(複数テストポイントが該当する場合は、全て未通過) |
![]() |
対象の行に複数のテストポイントが該当する場合で、一部のテストポイントのみ通過した場合 |
![]() |
通過済みテストポイント(複数テストポイントが該当する場合は全て通過) |
![]() |
未通過の通過実績(引き継ぎによる通過済みと判定される)テストポイントが含まれる場合 |

デバッグ時に意図した箇所が実行されているのか、あるいはテスト時にテスト漏れがないか、などの確認で役立ちます。
次に、表示された各解析レポートの見方を確認します。





